ComfyUI: The Ultimate Open-source Free Tool for AI-Powered Creativity

ComfyUI: The Ultimate Open-source Free Tool for AI-Powered Creativity

Table of Content

If you’re looking for a seamless, intuitive, and downright powerful tool to elevate your design and development workflow, ComfyUI is the answer. Think of it as a supercharged playground where you can let your creative ideas run wild, especially when it comes to images, videos, and audio.

Whether you’re a designer, developer, or enterprise looking to streamline your AI-based projects, ComfyUI has got your back.

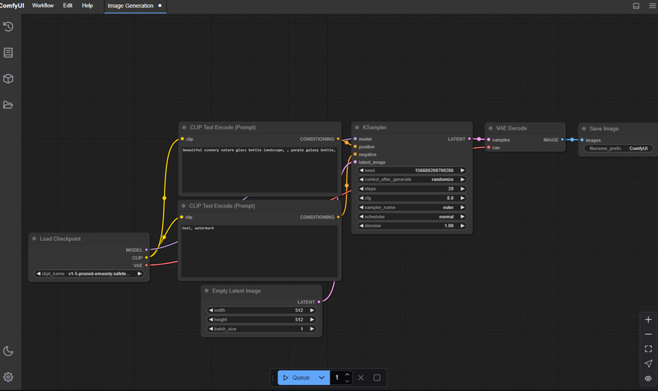
What makes it stand out? Well, for starters, its node-based interface is a game-changer. You can design, experiment, and execute advanced Stable Diffusion pipelines without having to dive deep into coding.

Imagine being able to build complex workflows with a simple flowchart – that’s what ComfyUI does. You connect different “nodes” to create the perfect setup for your project, all through an easy-to-understand, visual interface. It’s like having a whole studio at your fingertips but without the clutter and complexity.

ComfyUI supports a wide variety of models, which means you can try out new tools and techniques without limits. Whether it’s for generating stunning 3D visuals, experimenting with video effects, or designing real-time audio setups, ComfyUI helps you get the job done efficiently and creatively.

It’s perfect for anyone who wants to focus on their creative process, without getting bogged down by technical barriers.

And here's the best part: we're using ComfyUI in our local AI club, and honestly, it’s been an absolute hit. We’ve been recommending it to many of our clients and customers, and the feedback has been amazing. Whether you’re working on a small project or a massive enterprise-scale idea, ComfyUI makes it easy to scale and adapt to your needs.

Our Personal Experience with ComfyUI

At our local AI club, we’ve been using ComfyUI for a variety of creative projects, and the feedback has been fantastic. It’s allowed us to easily create AI-powered visuals, videos, and even audio experiments without needing advanced coding skills. Plus, we’ve been recommending it to many of our clients and customers – and they’ve been loving it too!

The flexibility, ease of use, and sheer power behind ComfyUI make it an invaluable tool for anyone in the design, development, or enterprise world.

So, if you’re ready to take your projects to the next level without getting bogged down by code, give ComfyUI a try. It’s the tool that makes AI more accessible, powerful, and downright fun.

So if you’re in design, development, or even enterprise work, give ComfyUI a go. It’s the perfect tool to break through creative barriers and take your projects to the next level. Let your imagination lead the way – ComfyUI will make sure the rest follows.

Features

  • Node-Based/Graph/Flowchart Interface: Create and experiment with sophisticated workflows without needing any coding skills. It’s all visual – connect nodes and build your workflow step by step.
  • Wide Range of Models:
    • Image Models: SD1.x, SD2.x, SDXL, SDXL Turbo, Stable Cascade, SD3/3.5, Pixart Alpha and Sigma, AuraFlow, HunyuanDiT, Flux, Lumina Image 2.0.
    • Video Models: Stable Video Diffusion, Mochi, LTX-Video, Hunyuan Video, Nvidia Cosmos.
    • Audio Models: Stable Audio with asynchronous queue systems.
  • Optimized Workflow Execution: Only re-executes the parts of the workflow that change, saving both time and resources.
  • Smart Memory Management: Even if you have just 1GB of VRAM, ComfyUI automatically adjusts to run models effectively. For those without a GPU, it still works with the --cpu option (though it will be slower).
  • Comprehensive Model Support:
    • Load a variety of models like ckpt, safetensors, diffusers, and standalone VAEs and CLIP models.
    • Works with Embeddings, Textual Inversion, Loras (regular, locon, loha), and Hypernetworks.
  • Workflow Saving/Loading: Save and load full workflows (including seeds) as PNG, WebP, or FLAC files, and even save your workflows as Json files for future use.
  • Inpainting & ControlNet Integration: Use regular and inpainting models, plus integrate ControlNet and T2I-Adapter for even more powerful creative control.
  • Upscaling Models: Use ESRGAN, SwinIR, and other upscale models for high-quality image refinement.
  • Model Merging & Previews: Merge models and get latent previews with TAESD, allowing more detailed experimentation.
  • Fast Startup: No more waiting around. ComfyUI starts up in a flash.
  • Works Fully Offline: ComfyUI doesn’t rely on internet downloads, so you can work in complete privacy and control.
  • Optimized for Apple Silicon: Runs great on Apple Silicon devices, providing a smooth experience even with limited resources.

Why ComfyUI is a Game-Changer:

For Designers:

ComfyUI’s node-based interface makes it incredibly easy for designers to dive into AI-powered workflows. No coding necessary! Whether you’re working on images, video, or audio, you can create complex, customized pipelines for your creative projects. It’s the perfect balance of power and simplicity – allowing you to focus on what really matters: the art.

For Developers:

If you’re into creating applications or solutions that leverage AI models, ComfyUI is an absolute must-have. Its modular setup lets you experiment with a variety of models and pipelines, without having to code everything yourself. Whether you’re building a tool for your team or your clients, ComfyUI gives you the flexibility and control to create robust and scalable workflows.

For Enterprises:

When it comes to scaling AI solutions in an enterprise environment, ComfyUI excels. With its easy-to-use interface and support for multiple models, it’s perfect for teams working on large, complex projects. It’s also optimized for performance and memory management, ensuring that you can run even the most demanding workflows with minimal hardware requirements.

Requirements:

  • Hardware:
    • GPU: Works with low VRAM GPUs (1GB), but will perform better with a higher-end GPU.
    • CPU: Can also run without a GPU, but it’ll be slower on the CPU (--cpu mode).
  • Software:
    • ComfyUI runs offline, so no internet connection required after installation.
    • It supports macOS (including Apple Silicon), Linux, and Windows, offering broad compatibility across devices.

Resources & Downloads

GitHub - comfyanonymous/ComfyUI: The most powerful and modular diffusion model GUI, api and backend with a graph/nodes interface.
The most powerful and modular diffusion model GUI, api and backend with a graph/nodes interface. - comfyanonymous/ComfyUI

Are You Truly Ready to Put Your Mobile or Web App to the Test?

Don`t just assume your app works—ensure it`s flawless, secure, and user-friendly with expert testing. 🚀

Why Third-Party Testing is Essential for Your Application and Website?

We are ready to test, evaluate and report your app, ERP system, or customer/ patients workflow

With a detailed report about all findings

Contact us now






Open-source Apps

9,500+

Medical Apps

500+

Lists

450+

Dev. Resources

900+

Read more